다음과 같은 9개의 Table로 구성되어 있습니다( GlueSecurity 참고) .
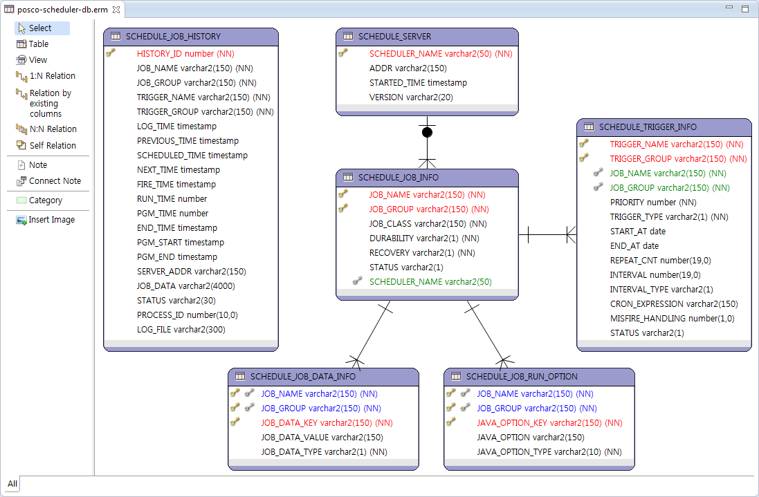
다음과 같은 8개의 Table로 구성되어 있습니다.
Quartz 배포파일을 통해 제공됩니다 ( Quartz 참고 ). ( You can find table-creation SQL scripts in the “docs/dbTables” directory of the Quartz distribution )